Diese Funktionalität wird bereitgestellt mit der Lizenz Bestellwesen/Schnittstellen.
Artikelinformationen aus externen Quellen sind wichtig um aktuelle Preise, Rabatte und Texte in der eigenen Software zu verwenden. Lieferanten stellen dazu Kataloge zur Verfügung deren Umfang den eigenen Bedarf übersteigen. So werden typischerweise nur 0,5 bis 2 Prozent der Lieferantenartikel im eigenen System verwendet.
Statt nun immer für alle Lieferanten alle Kataloge regelmäßig einzupflegen, lassen sich über Open Master Data die Artikel gezielt aktualisieren. Die Artikel, die im System verwendet werden, z.B. in Vorgängen, Bestellungen, oder im Lager bereitliegen, bekommen ein Favoritenkennzeichen. Bei einer Aktualisierung wird statt über Datanorm-Katalogimporte jetzt der Webshop (IDS-Schnittstelle) des Lieferanten zu den betroffenen Artikeln angefragt und darüber die Daten eingelesen.
Immer mehr Lieferanten bieten Artikelinformationen über Open Master Data an, und wenn Ihr Lieferant auch dazugehört, können dessen Artikel hierüber nun aktualisiert werden. Im Webshop wird der Artikel ermittelt anhand der Großhändlernummer, der GTIN oder der Herstellnummer.
OMD-Artikel haben im Fremdkatalog einen zusätzlichen Reiter „Open Masterdata“. Dieser enthält vom Lieferanten bereitgestellte Zusatzinformationen, wie z.B. Bilder und Verknüpfungen auf Dokumente. Bei Aktualisierungen werden diese Informationen auch optional mit aktualisiert.
Zum Zeitpunkt der Dokumentation stellen diese Großhändler OMD-Daten zur Verfügung: Cordes & Gräfe, Mosecker, Lammering, Pietsch und Mainmetall. In Kürze folgen weitere Händler bitte fragen Sie bei Ihren Großhändler nach OMD nach.
Anwendung
Statt den gesamten Artikeldatenbestand regelmäßig zu aktualisieren, werden im Handels- oder Reparaturvorgang bei der Positionsanlage die Preise und Texte online abgerufen. Zusatzdokumente wie Bilder und Dokumentationen werden in den Vorgangsordner abgelegt. Die OMD-Artikel werden automatisch im Stamm aktualisiert.
OMD-Artikel ermitteln:
Setzen des Favoritenflags über den Datenbestand
Sollen im Artikelstamm aus den bestehenden Artikeln als OMD-Artikel verwendet werden, dann können im Fremdkatalog die Artikel per Hand einzeln in der Spalte „Favorit“ die Checkbox gesetzt werden.
Auch über einen Lauf können Artikel das OMD-Artikel-Favoritenflag erhalten.
Dazu unterzieht man seine Artikel einen Prüflauf der aufgerufen wird in den Stammdaten mit dem Menüpunkt Kataloge-„Favoriten für Kataloge setzen“. Dabei werden die Artikel geprüft, ob diese bereits im System verwendet wurden. Da sehr alte Daten eher weniger sinnvolle Ergebnisse liefern kann für den Lauf das Datum eingeschränkt werden. Ebenfalls kann die Prüfung auf verschiedene Bereiche wie Vorgangspositionen, Vorgangspositionen-Stücklisten, Nachkalkulation, Bestellungen, Preisspiegel, Kasse und die verschiedenen Fremdkataloge eingeschränkt werden.
Die so ermittelten Artikel haben dann das Favoritenkennzeichen und bei Aktualisierungen werden nur diese berücksichtigt.
Kataloge mittels OMD aktualisieren
Mit der neuen Funktion „Kataloge aktualisieren“ wird für eine Auswahl von OMD-Katalogen wahlweise die Preise aktualisiert.
Übernahme von OMD-Artikeln aus Webshops in den Fremdkatalog per IDS 2.5:
Wie bei der IDS-Übernahme in Vorgänge können aus der Artikelsuche im Artikelsuchfenster oder direkt in den Stammdaten der zugehörige Webshop aufgerufen und Artikel übernommen werden.
Der Webshop übernimmt dabei die Suchanfrage in den Webshop und man kann wie bisher mittels Übertragung per IDS die Artikel in den eigenen Fremdkatalog einlesen. Zusätzlich werden dabei die OMD-Daten übernommen und das Favoritenkennzeichen gesetzt.
Gezielte Auswahl von einen oder mehreren Artikeln aktualisieren:
Mit der neuen Funktion „Aktualisieren mit Open Masterdata“ werden die markierten Artikel im Fremdkatalog vom Lieferanten aktualisiert.
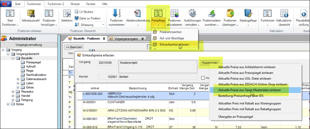
Baustellenvorgänge: Vorgangspositionen Einkaufspreise mittels OMD aktualisieren
Unter „Einkaufspreise erfassen“ stehen als Aktualisierungsquelle nun auch OMD-Lieferanten und Preise aus deren Webshops zur Verfügung.
Preise und Texte werden hierbei auch im Stamm mit aktualisiert.
Übersicht über die aktuellen Großhändler, die bei M•SOFT freigeschaltet sind:
Unter Hilfe-Info für den Support im Menüband können Sie prüfen welche Großhändler aktuell unterstützt werden.