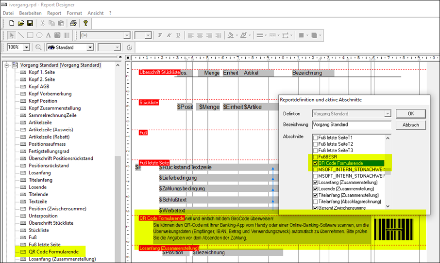
Mit dem Girocode können Ihre Kunden einfach Zahlungen mit einer Banking App ausführen. Für unsere Rechnungsbelege haben wir einen speziellen Formularabschnitt daher nun bereitgestellt, welcher am Ende des Beleges ausgegeben wird.
In den Eigenschaften des neuen Abschnitts „QR Code Formularende“ muss die Eigenschaft „Höhe dynamisch“ auf „Nein“ gesetzt werden.
Dieser Abschnitt wird nicht umgebrochen, d.h. er wird immer am Rechnungsende zusammenhängend ausgegeben.
Im Formularabschnitt können diese Variablen verwendet werden: Bruttobetrag1, Bruttobetrag2, GiroCode, GiroCodeBetrag, GiroCodeBetragZA, Steuerbetrag1, Steuerbetrag2, Steuersatz1, Steuersatz2, Warenwert1, Warenwert2 und Zahlungsbedingung.